Application Architecture Examples:

Text Book Classification of Architecture Alternatives

Microsoft Access on a File Server

Text Book Fat Client

Link to document descibing Fidelity's investment in technology

Fidelity - Fat Client (run from Start Menu)

Fidelity - "Traditional Internet" (access from within Fat Client)

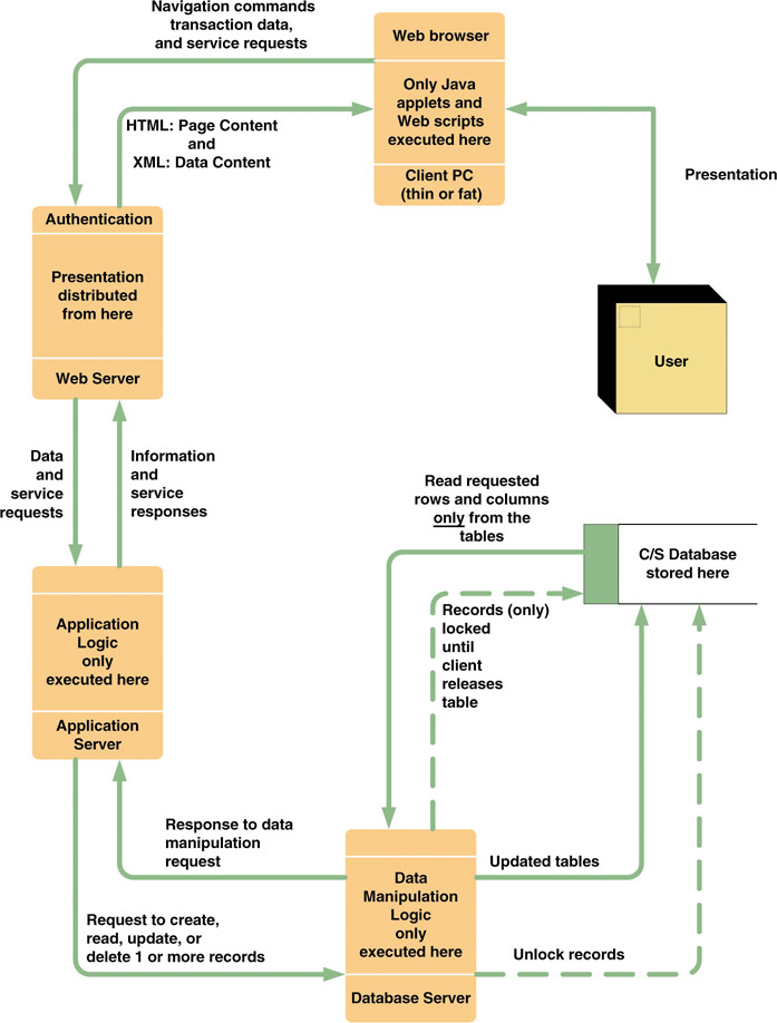
Internet (Network) Architecture from Text Book

E*Trade - Java Applet

Example of Authentication performed by Web Server (click on outlook email)

Example of Authentication performed in the Applicaiton Server

Example of Network Architecture DFD

Example of use of other services from a web site

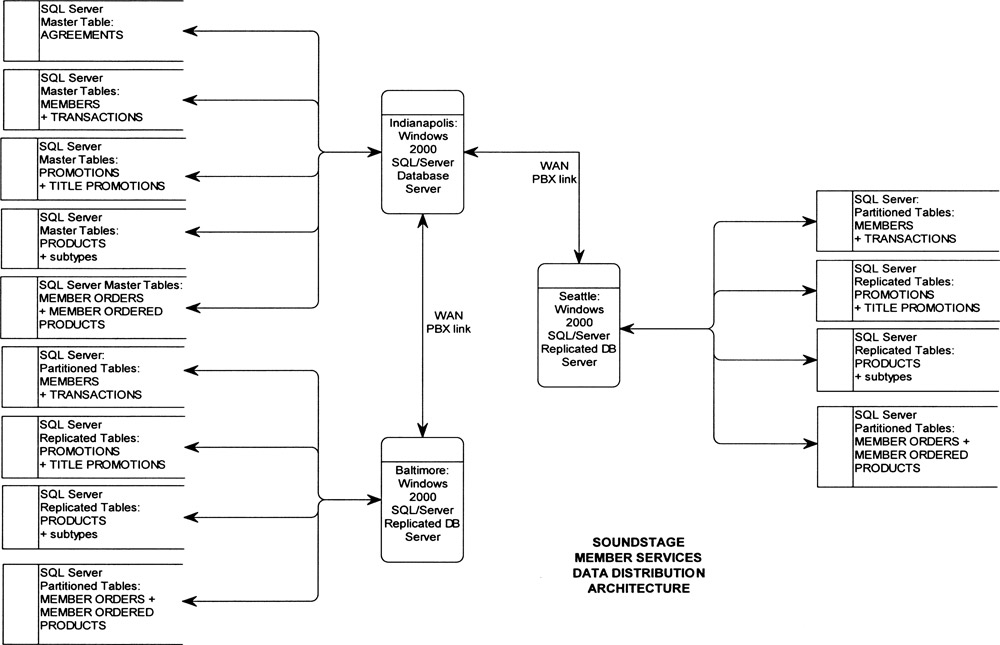
Allocation of "Data Stores" to Physical Tables in RDBMS

Difference between Logical and Physical DFDs